DBF Viewer 2000 9.0 Repack : Portable
DBF Viewer 2000 Repack: просмотр и редактирование DBF-файлов
Если по роду деятельности вам приходится работать с базами данных, созданными в Clipper, dBase или FoxPro, вы наверняка знаете, насколько капризными могут быть DBF-файлы. DBF Viewer 2000 в сборке Repack & Portable — это инструмент, который снимает все вопросы, связанные с их просмотром, редактированием и подготовкой к печати. Он прост в освоении, но при этом закрывает потребности даже самых взыскательных пользователей.
Программа выступает своеобразным мостом между устаревшими форматами и современными требованиями. Вы можете открывать DBF-файлы без установки громоздких драйверов вроде ODBC или BDE — всё работает «из коробки». Приложение корректно обрабатывает документы как в Windows, так и в DOS-кодировке, автоматически определяя подходящий вариант, чтобы вместо привычного текста вы не увидели «кракозябры».
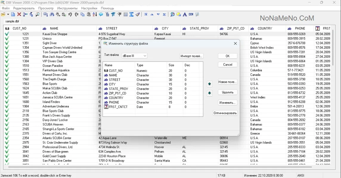
Работа с данными организована максимально удобно. Доступен полный спектр действий: поиск нужных записей с использованием групповых символов, сортировка по любому полю, удаление ненужных строк и даже «упаковка» файла для окончательной очистки от помеченных на удаление записей. Причем если вы случайно удалили что-то важное, функция восстановления позволит вернуть данные без лишних телодвижений.
Особого внимания заслуживает поддержка memo-полей. Программа корректно работает с внешними файлами расширений .fpt, .dbt и .smt, где часто хранится объемная текстовая информация. А если база данных «разрослась» до размеров более 2 Гб — это тоже не проблема, DBF Viewer 2000 справляется с такими объемами без потери производительности.
Для аналитиков и отчетов предусмотрены продвинутые возможности. Можно получить статистику по каждому полю — минимальные и максимальные значения, средние показатели и суммы. А функция экспорта позволяет выгружать данные в десятки современных форматов: от привычных Excel и CSV до SQL-запросов, готовых для интеграции с MS SQL, MySQL, Oracle или PostgreSQL. Есть даже возможность экспорта напрямую через командную строку, что позволяет автоматизировать рутинные процессы.
Помимо этого, утилита предлагает удобный инструментарий для оптимизации: быстрое удаление дублирующихся записей, оптимизация структуры файла, изменение регистра символов и многоуровневые списки отмены действий, которые спасут, если что-то пошло не так. А наличие портабельной версии (Portable) позволяет всегда иметь этот мощный инструмент под рукой, даже на компьютерах без прав администратора.
Системные требования: Windows 7/8/8.1/10/11
Размер файла: 3,9 Мб
Скачать DBF Viewer 2000 Repack - Portable
Если не работает ссылка вы знаете, что делать!
Чтобы комментировать, зарегистрируйтесь или авторизуйтесь




